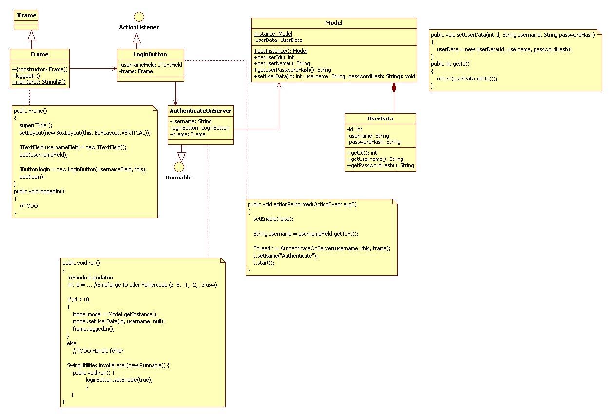
Hallo,
ich hab irgendwie ein Verständnisproblem, wie die Getter und Setter bei der GUI-Entwicklung richtig eingesetzt werden.
Ich habe hier eine Controller-Klasse und eine View-Klasse mit der eigentlichen GUI. Unter NetBeans kann ich ja die Getter und Setter für die einzelnen Komponenten automatisch erstellen lassen. Das sieht dann bei einem Edit-Feld in etwa so aus:
Aber irgendwie hab ich da keine Ahnung, wie ich damit auf die ganzen Eigenschaften der Komponente zugreifen soll.
Muss ich da immer ein neues Objekt der Komponente erstellen und als Parameter übergeben? Das ist doch viel zu umständlich. :bahnhof:
Aus voller Verzweiflung hab ich das einfach für meine Bedürfnisse angepasst, zum Beispiel so:
Aber irgendwie kanns das auch nicht sein. Da muss ich ja für alle Eigenschaften Getter und Setter schreiben...
Wie gehts denn richtig?
ich hab irgendwie ein Verständnisproblem, wie die Getter und Setter bei der GUI-Entwicklung richtig eingesetzt werden.
Ich habe hier eine Controller-Klasse und eine View-Klasse mit der eigentlichen GUI. Unter NetBeans kann ich ja die Getter und Setter für die einzelnen Komponenten automatisch erstellen lassen. Das sieht dann bei einem Edit-Feld in etwa so aus:
Java:
public javax.swing.JTextField getjTextField1() {
return jTextField1;
}
public void setjTextField1(javax.swing.JTextField jTextField1) {
this.jTextField1 = jTextField1;
}
Aber irgendwie hab ich da keine Ahnung, wie ich damit auf die ganzen Eigenschaften der Komponente zugreifen soll.
Muss ich da immer ein neues Objekt der Komponente erstellen und als Parameter übergeben? Das ist doch viel zu umständlich. :bahnhof:
Aus voller Verzweiflung hab ich das einfach für meine Bedürfnisse angepasst, zum Beispiel so:
Java:
public String getjTextField1() {
return jTextField1.getText();
}
public void setjTextField1(String text) {
this.jTextField1.setText = text;
}
Aber irgendwie kanns das auch nicht sein. Da muss ich ja für alle Eigenschaften Getter und Setter schreiben...
Wie gehts denn richtig?